Uncredible!
- ~][FGS][Nobody~
- Illuminated

- Posts: 5348
- Joined: 26 Oct 2005, 16:59
- Location: Schland!
Uncredible!
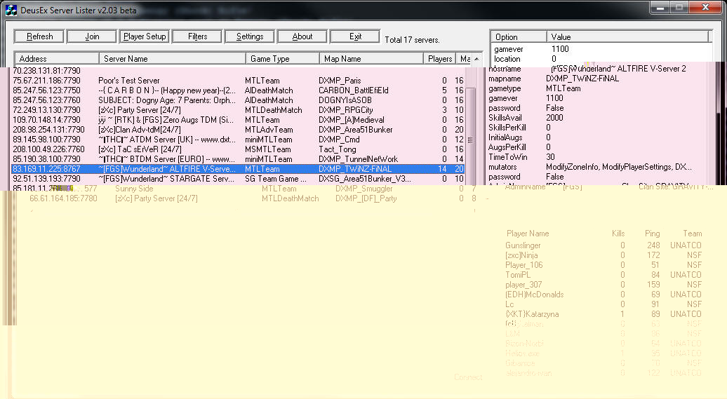
The screen shot speaks for itself!
MUST BE HAX, I SWEAR!
MUST BE HAX, I SWEAR!
- Attachments
-
- altfire_full.jpg (185.12 KiB) Viewed 16729 times
Nobody is perfect...
-----------------------
~¤¥ÐJ¥¤~ said: THERE IS NO CAKE!
-----------------------
ô¿ô¥[GODZ]¥NOCHANC wrote:I can ban any one I want ANY time I want. You have no rights here.
Magus wrote:Maybe one day I will understand your arcane rituals of voting
chin.democ. wrote:You can use light bulbs that emit light, and when shot, do not.
~ô¿ô~][FGS][Nobody~ said: THERE IS NO SPOON!synthetic wrote:and while every person is interesting in their own unique ways, there is some degree of uniqueness that a doctor can help with.
~¤¥ÐJ¥¤~ said: THERE IS NO CAKE!
- [FGS]FlyingGhost
- TheDragonMaster

- Posts: 863
- Joined: 16 May 2008, 19:16
- Location: World: Earth Year: 5348 Location: (45673,08664)
Re: Uncredible!
YOU ARE FREAKING KIDDING MEH?
OMGWTFHAXBBQ!!!!
OMGWTFHAXBBQ!!!!
Mounir12 wrote:Hey guys i am Mounir i was banned cus i lam bugged so someone can unban me (btw i want to be memeber of fgs)
~DJ~ wrote:I don't want to discuss anymore, he's outta his mind!111
ShadowRunner wrote:Altfire is not altfire without Ichotolot...
- chin.democ.
- chinny!

- Posts: 2824
- Joined: 10 Aug 2006, 17:19
Re: Uncredible!
I had a game recently in Altfire and I'm sure it was pretty full!
-
~[FGS]SaSQuATcH~

- Posts: 3605
- Joined: 04 Jun 2008, 12:21
Re: Uncredible!
Das ist doch unbelieveable!
- SPAZ ROFELZ
- MOMOMONSTERSPAM

- Posts: 1806
- Joined: 24 Jun 2008, 16:21
- Location: Sky
Re: Uncredible!
I attempted to play capture the flag today, some homosexual was shottiming like a virgin suffering from premature ejaculation in a strip club.
I wasn't surprised.
I wasn't surprised.
- ~][FGS][Nobody~
- Illuminated

- Posts: 5348
- Joined: 26 Oct 2005, 16:59
- Location: Schland!
Re: Uncredible!
WHO *loving* ILLITERATE... changed the topic title from Incredible to Uncredible??? 
Nobody is perfect...
-----------------------
~¤¥ÐJ¥¤~ said: THERE IS NO CAKE!
-----------------------
ô¿ô¥[GODZ]¥NOCHANC wrote:I can ban any one I want ANY time I want. You have no rights here.
Magus wrote:Maybe one day I will understand your arcane rituals of voting
chin.democ. wrote:You can use light bulbs that emit light, and when shot, do not.
~ô¿ô~][FGS][Nobody~ said: THERE IS NO SPOON!synthetic wrote:and while every person is interesting in their own unique ways, there is some degree of uniqueness that a doctor can help with.
~¤¥ÐJ¥¤~ said: THERE IS NO CAKE!
Re: Uncredible!
i blame the forum ghost.
How long did the screen editing in paint take? Clearly youve added 1 next to 0 making what was 0 into 10.
How long did the screen editing in paint take? Clearly youve added 1 next to 0 making what was 0 into 10.
- ~][FGS][Nobody~
- Illuminated

- Posts: 5348
- Joined: 26 Oct 2005, 16:59
- Location: Schland!
Re: Uncredible!
NNNNNNNOOOOOOOOOOOOOOOO FFFFFAAAAAAAAKKKKKKEEEEEEEEEEEEE!!!
The "server full" window proves it!
The "server full" window proves it!
Nobody is perfect...
-----------------------
~¤¥ÐJ¥¤~ said: THERE IS NO CAKE!
-----------------------
ô¿ô¥[GODZ]¥NOCHANC wrote:I can ban any one I want ANY time I want. You have no rights here.
Magus wrote:Maybe one day I will understand your arcane rituals of voting
chin.democ. wrote:You can use light bulbs that emit light, and when shot, do not.
~ô¿ô~][FGS][Nobody~ said: THERE IS NO SPOON!synthetic wrote:and while every person is interesting in their own unique ways, there is some degree of uniqueness that a doctor can help with.
~¤¥ÐJ¥¤~ said: THERE IS NO CAKE!
Re: Uncredible!
you copied it from another screen
its 10 man server so filling it isnt impossible. I had a game on that new smuggler version yesterday with some people. Although I hated the outside area and how it was planned the inside on the other hand looked a whole lot better than the original. Maybe I wouldve improved on the B area (code) but other than that the atmosphere there was completely unlike the sterile vanilla dxmp_smuggler. Good work whoever made it.
its 10 man server so filling it isnt impossible. I had a game on that new smuggler version yesterday with some people. Although I hated the outside area and how it was planned the inside on the other hand looked a whole lot better than the original. Maybe I wouldve improved on the B area (code) but other than that the atmosphere there was completely unlike the sterile vanilla dxmp_smuggler. Good work whoever made it.
- ~][FGS][Nobody~
- Illuminated

- Posts: 5348
- Joined: 26 Oct 2005, 16:59
- Location: Schland!
Re: Uncredible!
LOL... yes.. I sometimes have that issueIchoTolot wrote:btw ... nice Ping to all servers
NEVERTHELESS... Face it Hidden, THIS IS THE ONE AND ONLY TRUTH.. ALTFIRE IS STILL FAMOUS AT TIMES
Nobody is perfect...
-----------------------
~¤¥ÐJ¥¤~ said: THERE IS NO CAKE!
-----------------------
ô¿ô¥[GODZ]¥NOCHANC wrote:I can ban any one I want ANY time I want. You have no rights here.
Magus wrote:Maybe one day I will understand your arcane rituals of voting
chin.democ. wrote:You can use light bulbs that emit light, and when shot, do not.
~ô¿ô~][FGS][Nobody~ said: THERE IS NO SPOON!synthetic wrote:and while every person is interesting in their own unique ways, there is some degree of uniqueness that a doctor can help with.
~¤¥ÐJ¥¤~ said: THERE IS NO CAKE!
- chin.democ.
- chinny!

- Posts: 2824
- Joined: 10 Aug 2006, 17:19
Re: Uncredible!
Chinese believes nobody.

- ~][FGS][Nobody~
- Illuminated

- Posts: 5348
- Joined: 26 Oct 2005, 16:59
- Location: Schland!
Re: Uncredible!
YET ANOTHER PROOF OF OUR AWESOMENESS! 
Nobody is perfect...
-----------------------
~¤¥ÐJ¥¤~ said: THERE IS NO CAKE!
-----------------------
ô¿ô¥[GODZ]¥NOCHANC wrote:I can ban any one I want ANY time I want. You have no rights here.
Magus wrote:Maybe one day I will understand your arcane rituals of voting
chin.democ. wrote:You can use light bulbs that emit light, and when shot, do not.
~ô¿ô~][FGS][Nobody~ said: THERE IS NO SPOON!synthetic wrote:and while every person is interesting in their own unique ways, there is some degree of uniqueness that a doctor can help with.
~¤¥ÐJ¥¤~ said: THERE IS NO CAKE!




